Skip to content Skip to sidebar Skip to footer

5G Testbed : 5g Testbed 5g Testbed Set Up At Iiit Naya Raipur Lab Government News Et Government : The plan is to evaluate 5g technology at various testbed locations around the country.

5G Testbed : 5g Testbed 5g Testbed Set Up At Iiit Naya Raipur Lab Government News Et Government : The plan is to evaluate 5g technology at various testbed locations around the country.. 5g rural integrated testbed (5grit) in summer 2018 west midlands combined authority was selected as the lead partner for the urban connected communities project now known as wm5g. Salt lake city, new york city to support wireless test beds that go beyond 5g. Dod awards largest group of 5g testbed contracts to date. The commonwealth cyber initiative's 5g testbed promises to be one of the most advanced in the u.s. 5g rural integrated testbed (5grit) secured a grant of £2.1 million for use cases around improving rural connectivity, tourism and smart agriculture.

• ar/vr to support design, manufacturing and training. Die besten handytarife mit 5g internet. The key objective of the project is to design and deliver a private 5g private network within the national composites centre (ncc) and explore new business models and 5g technologies, including network slicing and splicing, within an industrial environment. The ieee future networks testbed working group is part of the larger international network generations roadmap (ingr) technical roadmap project that charts a course for industry through 5g and beyond. The commonwealth cyber initiative's 5g testbed promises to be one of the most advanced in the u.s.

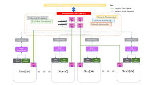
5g Testbed Hardware Architecture Download Scientific Diagram
5g Testbed Hardware Architecture Download Scientific Diagram from www.researchgate.net
Wer jetzt einsteigt, profitiert vom megatrend. Nexgworx has evolved from the. The project includes deploying a cellular 4g lte and 5g network, as well as 802.11p and 70ghz millimetre wave (mmwave) connectivity throughout its 700 acre site. The dod has awarded smaller, pilot contracts for 5g testing. Ready to use 5g multi user massive mimo testbed. As part of the autoair project led by dense air ltd, millbrook is hosting the uk 5g test bed for transport at its uk proving ground. The indian 5g testbed project, funded by the department of telecommunications (dot) involves eight institutes and over 200 researchers. Newly appointed 5g testbed director aloizio pereira da silva is creating a testbed where students, researchers, government, and industry can test new ideas.

5g testbed project gigabit for everyone, get a bit from everything, in real time with a view to develop the ecosystem for 5g mobile communication technologies, department of telecommunication (dot), govt.

The new york city testbed encompasses just under a tenth of a square mile area, allowing fixed and mobile. It is a partnership between a number of smes as well as king's college london, kingston university london, lancaster university and the north pennines area of outstanding natural beauty, which. Nexgworx has evolved from the. The key objective of the project is to design and deliver a private 5g private network within the national composites centre (ncc) and explore new business models and 5g technologies, including network slicing and splicing, within an industrial environment. The objective of the testbed is to demonstrate how 5g empowers factory automation and intralogistics in a real production environment. Ready to use 5g multi user massive mimo testbed. City of melbourne's emerging technology testbed projects allow us to work with the community and industry to trial different technologies such as 5g and the internet of things (iot) to explore how they can benefit melbourne. Die besten handytarife mit 5g internet. The dod has awarded smaller, pilot contracts for 5g testing. This talk will focus on the modules being developed in this testbed along with the usage of the testbed. This new 5g testbed will be one of the most advanced university based 5g testbeds in the country. Includes tdd and reciprocity calibration (basic fdd support) precise timing synchronization and phase alignment. Salt lake city, new york city to support wireless test beds that go beyond 5g.

The team behind the deployment of the first 5g network in a uk factory has launched a new company providing testbed as a service (taas) opportunities to manufacturers, accelerating its vision of smart manufacturing and digital innovation across industry 4.0. The 5g testbed organizational and technical design is based on important use cases, for each of which the sponsoring academic institution has demonstrated an impressive performance. This talk will focus on the modules being developed in this testbed along with the usage of the testbed. Three manufacturing use cases would be demonstrated on the 5g testbed: It is a partnership between a number of smes as well as king's college london, kingston university london, lancaster university and the north pennines area of outstanding natural beauty, which.

Testbeds Archives 5g Acia
Testbeds Archives 5g Acia from 5g-acia.org
Includes tdd and reciprocity calibration (basic fdd support) precise timing synchronization and phase alignment. Nexgworx has evolved from the. The plan is to evaluate 5g technology at various testbed locations around the country. Newly appointed 5g testbed director aloizio pereira da silva is creating a testbed where students, researchers, government, and industry can test new ideas. And will help virginia become a leader in this new technology. As part of the autoair project led by dense air ltd, millbrook is hosting the uk 5g test bed for transport at its uk proving ground. The dod has awarded smaller, pilot contracts for 5g testing. The 5g testbed organizational and technical design is based on important use cases, for each of which the sponsoring academic institution has demonstrated an impressive performance.

The objective of the testbed is to demonstrate how 5g empowers factory automation and intralogistics in a real production environment.

The indian 5g testbed project, funded by the department of telecommunications (dot) involves eight institutes and over 200 researchers. Of india has come forward in funding the 5g testbed project which is a large scale project involving top indian institutes namely iisc. Newly appointed 5g testbed director aloizio pereira da silva is creating a testbed where students, researchers, government, and industry can test new ideas. Salt lake city, new york city to support wireless test beds that go beyond 5g. Die besten handytarife mit 5g internet. It is a partnership between a number of smes as well as king's college london, kingston university london, lancaster university and the north pennines area of outstanding natural beauty, which. The team behind the deployment of the first 5g network in a uk factory has launched a new company providing testbed as a service (taas) opportunities to manufacturers, accelerating its vision of smart manufacturing and digital innovation across industry 4.0. And will help virginia become a leader in this new technology. • ar/vr to support design, manufacturing and training. Technology and data are increasingly playing a part of our daily lives, continuing to change how we live, work and play. In the northwest, the liverpool 5g testbed looks to demonstrate the impact 5g technologies will have in providing better digital health and social care services in deprived digitally excluded. This talk will focus on the modules being developed in this testbed along with the usage of the testbed. The project includes deploying a cellular 4g lte and 5g network, as well as 802.11p and 70ghz millimetre wave (mmwave) connectivity throughout its 700 acre site.

As part of the autoair project led by dense air ltd, millbrook is hosting the uk 5g test bed for transport at its uk proving ground. The indian 5g testbed project, funded by the department of telecommunications (dot) involves eight institutes and over 200 researchers. The new york city testbed encompasses just under a tenth of a square mile area, allowing fixed and mobile. Newly appointed 5g testbed director aloizio pereira da silva is creating a testbed where students, researchers, government, and industry can test new ideas. 5g rural integrated testbed (5grit) in summer 2018 west midlands combined authority was selected as the lead partner for the urban connected communities project now known as wm5g.

Https Futurenetworks Ieee Org Images Files Pdf Testbedworkshopoct2017 Danielslides Pdf
Https Futurenetworks Ieee Org Images Files Pdf Testbedworkshopoct2017 Danielslides Pdf from
The dod has awarded smaller, pilot contracts for 5g testing. The project includes deploying a cellular 4g lte and 5g network, as well as 802.11p and 70ghz millimetre wave (mmwave) connectivity throughout its 700 acre site. New 5g testbed as a service business for manufacturers. The indian 5g testbed project, funded by the department of telecommunications (dot) involves eight institutes and over 200 researchers. Three manufacturing use cases would be demonstrated on the 5g testbed: Technology and data are increasingly playing a part of our daily lives, continuing to change how we live, work and play. 5g testbed project gigabit for everyone, get a bit from everything, in real time with a view to develop the ecosystem for 5g mobile communication technologies, department of telecommunication (dot), govt. The tranche 1 testbeds, of which federated is a part, are expected to be operational by the fall of this year.

The ieee future networks testbed working group is part of the larger international network generations roadmap (ingr) technical roadmap project that charts a course for industry through 5g and beyond.

Includes tdd and reciprocity calibration (basic fdd support) precise timing synchronization and phase alignment. The tranche 1 testbeds, of which federated is a part, are expected to be operational by the fall of this year. City of melbourne's emerging technology testbed projects allow us to work with the community and industry to trial different technologies such as 5g and the internet of things (iot) to explore how they can benefit melbourne. In the northwest, the liverpool 5g testbed looks to demonstrate the impact 5g technologies will have in providing better digital health and social care services in deprived digitally excluded. Salt lake city, new york city to support wireless test beds that go beyond 5g. The objective of the testbed is to demonstrate how 5g empowers factory automation and intralogistics in a real production environment. The team behind the deployment of the first 5g network in a uk factory has launched a new company providing testbed as a service (taas) opportunities to manufacturers, accelerating its vision of smart manufacturing and digital innovation across industry 4.0. Three manufacturing use cases would be demonstrated on the 5g testbed: 5g rural integrated testbed (5grit) in summer 2018 west midlands combined authority was selected as the lead partner for the urban connected communities project now known as wm5g. The objective of this effort is to develop a testbed for use of 5g technologies to aid in air, space, and cyberspace lethality while enhancing command and control (c2) survivability. The testbed is intended to enable several new classes of wireless experiments not currently supported by testbeds available to the research community. 5g rural integrated testbed (5grit) secured a grant of £2.1 million for use cases around improving rural connectivity, tourism and smart agriculture. The ieee future networks testbed working group is part of the larger international network generations roadmap (ingr) technical roadmap project that charts a course for industry through 5g and beyond.